本文最后更新于 108 天前,其中的信息可能已经有所发展或是发生改变。
突然在家里翻到了一个华为的机顶盒,想着也没事做,开始整活!这玩意放太久了,很多地方都生锈了,还好手头上有WD-40,喷一喷还能凑合用!刚好也是看见了 Powersee 老师的视频:https://www.bilibili.com/video/BV1Y3411V77b
一、准备工作
- EC6108V9C机顶盒(无需遥控)
- CH340 usb转TTL
- 电烙铁(可选 确保可以导电即可)
- 杜邦线(买CH340可能送)
- 直插排针(买CH340可能送)
- 电脑一台以及愿意动手的心
二、拆机
拆机工作其实不算太难,机子比较难拆建议准备个撬棍什么的来拆,我直接拿一字螺丝来掰了

螺丝拆掉就往死里翘吧 找点技巧,很快就能打开的
三、针脚对接

主板取出来之后可以发现左上角有四个孔,分别是VCC TX RX GND。注意我们本次刷机用不上 VCC,按照以下的方式通过杜邦线,将主板和 CH340 链接起来:
CH340 TX → 机顶盒 RX
CH340 RX → 机顶盒 TX
CH340 GND → 机顶盒 GND注意是交叉连接!

说句实话 不一定要有电烙铁,主要确保触点连接即可,不行就胶水大法(如果机顶盒放得久的话建议喷喷WD40或者橡皮擦擦一擦,主要是怕金属氧化了 接触不良)
四、系统调试
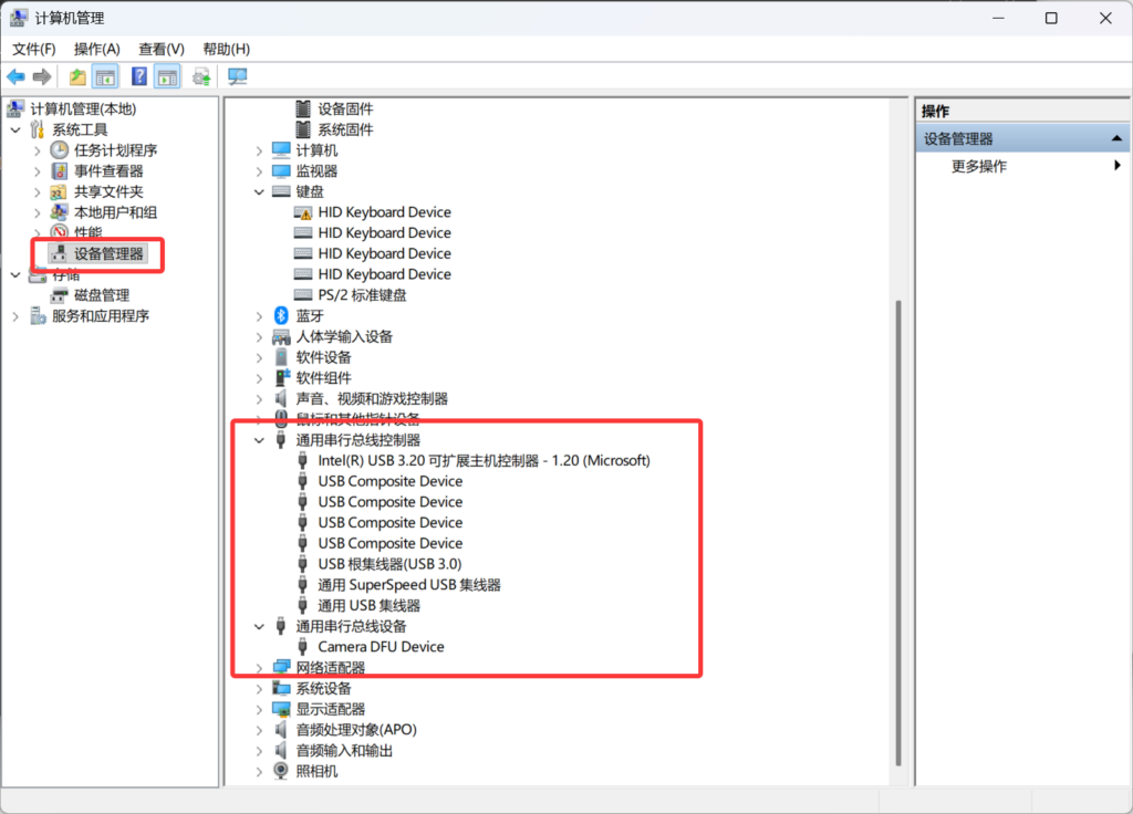
CH340链接到电脑(记得注意自己的CH340是免驱还是什么,必要时记得打驱动),首先的话我们打开计算机管理:




连接成功会显示:
COM4 connected!接下来确保杜邦线连接成功,给机顶盒上电开机!你会发现 XShell 就会出现一大堆的东西,你找到:

可以确认到自己的设备型号,比如说我这台是海思的 hi3798mv100,确认型号后我们可以准备刷机了!
五、烧录
首先的话我们先下载 Hitool 和 烧录包工具:
固件与刷机工具个人备份:https://pan.powersee.top
在【华为机顶盒】里面





注意:你的电脑和你的机顶盒一定要在同一个路由器的局域网之内!
在烧录之前记得一定要关闭 Xshell 的连接,否则会出现以下报错:

确保工作搞定后准备烧录:

基本上完成一大半了,接着我们直接给机顶盒断电后插电,就开始烧录了:


六、访问机顶盒
到路由器页面确认机顶盒的地址,然后直接访问这个地址,当你看见的:

就代表你成功了!随便玩去吧
博客就到这里结束了!感谢你的阅读!
第一次知道还能这么搞
我是刷视频才知道这么多玩法的